¿Qué es ZWCAD MFG 2026?
ZWCAD MFG es una solución CAD avanzada para profesionales de la industria manufacturera que mejora la estandarización y eficiencia del diseño.
Construido sobre el potente ZWCAD, permite a los usuarios crear diseños
estandarizados de alta calidad, de manera más fácil y rápida con una extensa biblioteca de piezas estándar, herramientas de dibujo inteligentes y otras funciones que mejoran la productividad.
¿Por qué ZWCAD MFG?
- Biblioteca con +400.000 elementos estándar
- Piezas y símbolos que cumplen con normas nacionales e internacionales (ISO, EN, DIN y más)
- Creación, inserción y edición de bibliotecas personalizadas
- Licenciamiento de por vida y económico
- Mayor rendimiento y menos requisitos
Acelera tu proceso de diseño con herramientas inteligentes
Automatice y acelere su flujo de trabajo de diseño con un conjunto completo de herramientas de dibujo, herramientas de anotación inteligentes, una amplia biblioteca de símbolos y listas de materiales automáticas asociadas con globos y propiedades de las piezas.
Algunas características

Gerente de Producto In-Situ
Administra eficientemente la estructura de productos, datos y documentos mediante un árbol de ensamble claro para simplificar los procesos de diseño.
Compatibilidad Ampliada
Soporta formatos de AutoCAD Mechanical desde AM6, 2004 hasta 2024, mejorando la compatibilidad con diversas versiones de dibujo.
Conexión por Tornillos
Genera rápidamente dibujos de ensambles de tornillería con emparejamiento automático de tamaños para diseños eficientes y precisos.
Generador de Agujeros
Crea fácilmente diversos tipos de agujeros con opción para anotaciones automáticas y vistas en corte, agilizando flujos de trabajo mientras garantiza precisión.
Mejora en Biblioteca de Partes
Partes JIS y KS ampliadas para mejor acceso, soportando un mayor rango de estándares internacionales de diseño.
Adaptación a Pantallas 4K
Optimizado para pantallas de alta resolución, mejorando claridad y escalabilidad para una experiencia superior en monitores modernos.
Compatibilidad con AutoCAD Mechanical
Reutiliza datos heredados con la capacidad de editar libremente entidades en AutoCAD Mechanical como marcos, globos, listas de materiales, referencias de partes y símbolos mecánicos.
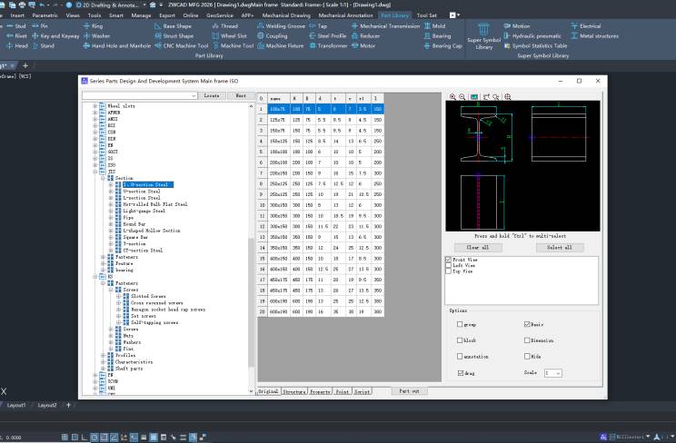
Biblioteca de piezas estándar
Soporta más de 10 normas nacionales e internacionales con más de 400.000 piezas estándar.

Biblioteca de Supersímbolos
Ofrece muchos símbolos de mecanismos comunes, incluyendo símbolos de movimiento, símbolos hidráulicos y neumáticos, símbolos eléctricos y símbolos de partes de estructuras metálicas.

Herramientas de dibujo
Aumente la eficiencia del dibujo con mas de 40 herramientas, incluyendo Línea Inteligente, Línea Central, Línea de Espejo, Rayado y más.

Herramientas de construcción
Acelere su flujo de trabajo con más de 20 herramientas de construcción, incluyendo Curva de formula, Filete, Chaflán, Receso Const, Matriz de Agujeros y más.

Vista detallada
Cree vistas ampliadas de ciertas secciones de las piezas con un solo clic. Las vistas de talladas se actualizan automáticamente cuando se modifiquen las piezas.

Anotación de símbolos
Cree fácilmente símbolos como textura de superficie, tolerancia geométrica y símbolos de soldadura. Soporta la edición directa con doble clic y el guardado de parámetros como plantillas.
